Dedicated Operating System
Table of Contents
- Design
- Implementation choice
- Code snapshots
File Family
O sistema de arquivos é o aspecto mais visível do sistema operacional para
a maior parte dos usuários. Fornece o mecanismo de armazenamento online e
acesso a dados e programas que pertencem ao SO.
Arquivo é a unidade de armazenamento lógica que abstrai as propriedade
físicas dos dispositivos de armazenamento.
Em geral, um arquivo é uma seqüência de bit, bytes, linhas ou registros
cujo significado é definido pelo criador e usuário do arquivo.
A fim de gerenciar todos os dados armazenados por um sistema de arquivos é
preciso organizar os arquivos. Arquivos são, então, organizados em
diretórios. O diretório pode ser visto como uma tabela de símbolos que
traduz nomes de arquivos em entradas de diretório.
Fonte: Sistemas Operacionais Conceitos e Aplicações
Silberschatz, A; Galvin, P; Gagne, G
Design
Palavras-chave
- Arquivo
- Diretório
- Links
- Arquivo contínuo
- Arquivo segmentado
- I-Node
- Acesso seqüencial
- Acesso aleatório
- Privacidade
- Confiabilidade
- Arquivos compartilhados
- etc.
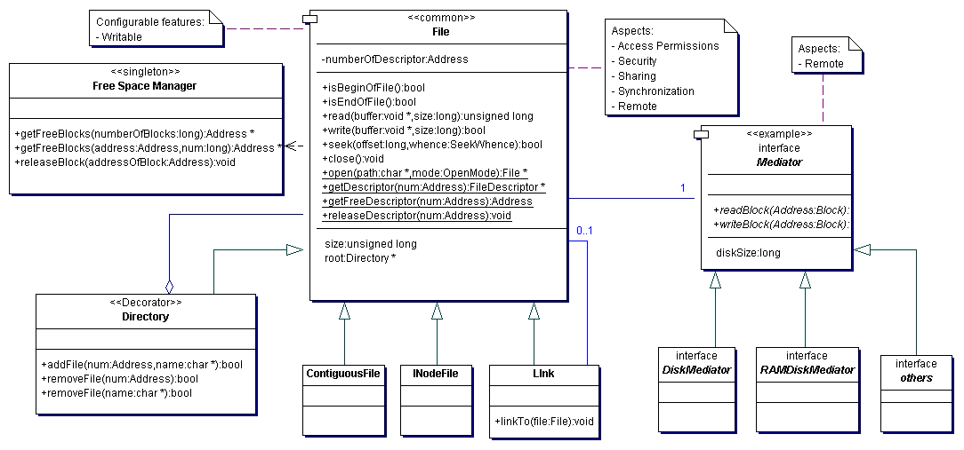
Primeiro Diagrama
Diagrama de Classes Final
Implementation Choice
Chosen abstractions:
- File
- Directory
- Link
- Contiguous file
src.tar.gz
src